Terdapat tiga algoritma yang biasa digunakan yaitu bahasa natural pseudocode dan flowchart. Maka c paling kecilterkecil.
Pertemuan 9 Algoritma Untuk Masalah Bisnis Buatlah Program
Contoh pseudocode dan flowchart. Contoh pseudocode pseudocode adalah bagian dari algoritma yang bertujuan untuk memahami alur logika dari suatu program. Sekian artikel mengenai contoh penulisan algoritma dalam bentuk pseudocode dan flowchart. Masukkan bilangan abc 2. Bahasa natural merupakan sebuah ururtan atau langkah langkah untuk memecahkan suatu permasalahan dengan menggunakan bahasa sederhana yang biasa digunakan sehari hari menggunakan. Pseudocode menggunakan kata kata untuk menjelaskan suatu algoritma. Dari pembahasan ini dapat saya simpulkan bahwa algoritma dapat kita buat dalam bentuk pseudocode jika kita ingin membuat penulisan algoritma yang mirip dengan bahasa pemrograman.
Jika ba dan bc maka b paling besar 4. Deklarasi kamus ulangjumbsisabilangan. Tentu saja harus kita sesuaikan setiap tahap dengan bahasa pemrograman yang kita gunakan. Perbedaannya terletak pada cara penyampaiannya. Penggunaan pseudocode pada umumnya juga banyak kita temukan di dalam buku buku teks dan publikasi ilmiah yang membahas tentang ilmu komputer serta komputasi numerik yang sering menggunakan pseudocode dalam mendeskripsikan suatu algoritma dengan tujuan agar programer dapat memahaminya meskipun mereka belum bisa memahami bahasa pemrograman yang digunakan. Karena itu pseudocode ini dapat kita terapkan dalam berbagai bahasa pemrograman.
Dalam flowchart ini variabel tersebut dilambangkan dengan x dimana nilai awalnya 1. Fungsi dari pseudocode mungkin sama dengan flowchart. Suatu contoh flowchart program dapat dilihat pada gambar 3. Di postingan contoh pseudocode dan flowchart nya. Algoritma menentukan bilangan prima dan bukan bilangan prima bilangan prima. Jika ab dan ac maka a paling besar 3.
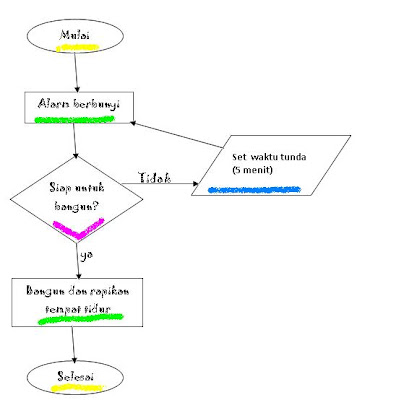
Berikut kami berikan 21 contoh algoritma dan flowchart kehidupan sehari hari yang bisa kamu pelajari. Buatlah algoritma menggunakan flowchart dan pseudocode untuk menginput 3 buah bilangan kemudian tentukan bilangan terbesar terkecil dan rata ratanya. Contoh gambar flowchart program flowchart process bagan alir proses flowchart proses merupakan teknik penggambaran rekayasa industrial yang memecah dan menganalisis langkah langkah selanjutnya dalam suatu prosedur atau sistem. Artikel contoh pseudocode dan flowchart nya ini dipublish oleh jefry d highwind pada hari jumat 04 oktober 2013semoga artikel ini dapat bermanfaatterimakasih atas kunjungan anda silahkan tinggalkan komentarsudah ada 6 komentar. Deskripsisi read bilangan for ulang 1 to ulang bilstep1 sisa if. Algoritma dan flowchart merupakan hal yang harus dipelajari ketika kita ingin menjadi developer programer.
Berikut ini adalah contoh flowchart untuk mencetak bentuk p2 q2 dimana nilai p dan q merupakan akar dari persamaan kuadrat ax2 bx c 0. Bilangan yang habis dibagi 1 dan bilangan lebih besar dari 2 8 tidak mempunyai kelipatan.
















